
算法框架图
现实生活中很多难以求解的黑盒问题都被认为具有多模态特性;同时,在很多情况下,该类问题又存在目标函数或性能指标评价代价昂贵的现象。这类同时具有多模态和高昂计算属性的优化问题称为昂贵多模态优化问题。目前,用于求解多模态优化问题或高昂优化问题的智能优化方法已有很多,但是,少有方法将两者结合在一起。如果直接使用已有多模态进化算法来求解高昂多模态优化问题,存在计算耗时的问题。如果将代理模型辅助的进化算法用来处理该类问题,不仅面临着代理模型精度与个体评价代价的矛盾,而且存在代理模型规模与模态数目难以匹配的难题。
近日,信控学院智能优化与控制课题组季新芳博士、张勇教授和巩敦卫教授在该领域取得研究进展,研究成果形成论文“Dual-Surrogate Assisted Cooperative Particle Swarm Optimization for Expensive Multimodal Problems” 该论文以禁忌书屋
为第一单位,发表在中科院一区Top期刊《IEEE Transactions on Evolutionary Computation》(IF: 11.169)。
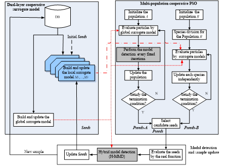
为在降低计算开销的同时获取多个同等重要的优化解,该论文引入了一种双种群协同粒子群优化机制,其中种群A用于探索新模态,而种群B侧重同时开发多个已知模态,有效均衡了算法的探索与开发能力。同时,提出的多模态引导的双层协同代理模型,不仅同时兼顾了两个种群对粒子预测精度的不同需要,而且有效降低了进化过程中粒子的评价耗时。此外,给出的基于聚类和插值的混合模态检测策略,可以帮助算法以较少的计算代价不断发现新的模态。
该成果所提方法的应用价值:首次为昂贵多模态优化问题提供了一种有效的解决方法,填补了该领域的研究空缺。将所提方法应用于建筑节能工程设计问题中,并与其它方法进行比较,实验结果表明,所提方法能以较小的计算代价获得多个高质量的优化解。